Засыпает комп при batch render. Помогите!

Автор
Сообщение
На сайте c 04.09.2012
Сообщений: 169
Москва

Ребята, хелп! Уже не знаю, что и делать. Собрал значит я себе хорошенький такой компьютер:

Материнская плата   MSI SLI PLUS X399

Процессор                 AMD Ryzen Threadripper 1950X

Кулер процессора     Arctic Freezer 33 TR

Видеокарта                MSI GeForce GTX1050 Ti 4GT OC 4GB

Блок питания             Seasonic FOCUS PLUS Modular (80+Gold)

SSD                            Corsair Force MP300 M.2 SSD PCIe NVMe 480GB

Винду поставил 10, так как к ней уже привык. И всем меня устраивает. Провел тесты, все ок, никаких ошибок. Огонь машинка. Потом заметил, что комп после перезагрузки не мог сам включиться, то есть куллера стартовали, материнка светилась, но экран был черным, один раз было что комп погас во время работы, то есть типа ушел в сон, но разбудить не возможно.

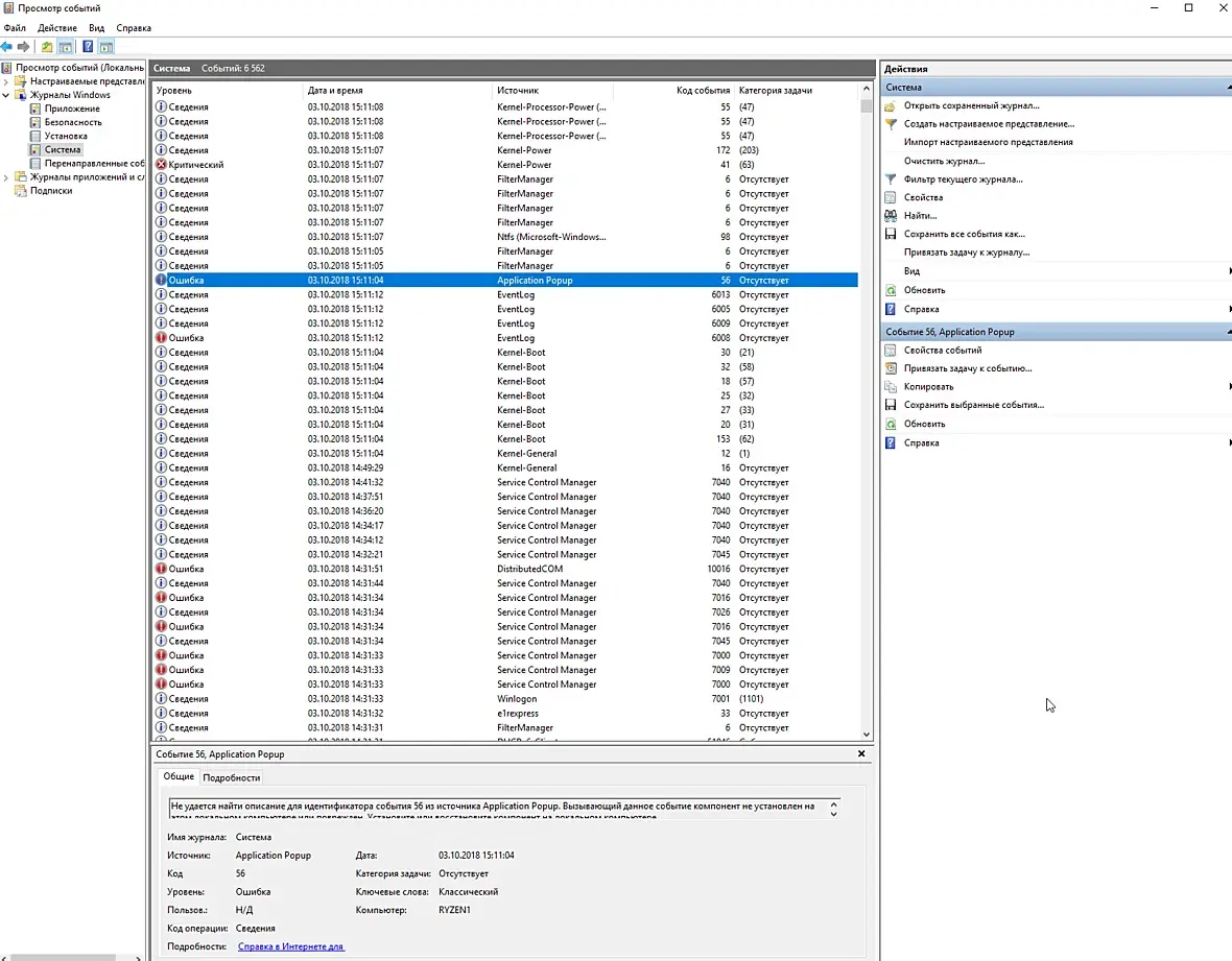
Выставил я настройки питания, высокая производительность, везде режим сна отключил. Про невозможность перезагрузки узнал на форму msi, что надо БИОС обновить, что и сделал. Комп стал перезагружаться. Все ок. Думал проблема решилась. Но не тут то было. Комп стоит в офисе, контролирую рендеры через Timeviewer на домашнем ноуте. Сначала все было, ок, комп подключался, но если делать пару ссесий за час, два, то потом вылетало сообщение, что TimeViewer выключен, на компьютере. Хотя в принципе такого быть не может. Прихожу утром на работу, комп спит, на мышку и клаву реакции ноль, только перезагрузка помогает. Проверяю результаты, картинки не сохраняются, то есть в сон уходит вся система, просчет не идет. Стал грешить на мать, запустил ее с одной плашкой оперативы и другой видяхой. Полет нормальный, все рендерится если в сон и уходит, то только монитор. Воткнул все обратно, решил разбираться с видяхой, нарыл что карты 10 серии страдают проблемами при подключении через mini Displayport, по симптомам вроде похоже, комп виснет, экран черный. Обновил БИОС карточке через специальную утилиту от Nvidia. Решил пробовать batch render, комп засыпал, но при шевелении мыши просыпался. Думал, вылечил. Спокойно оставил просчет на ночь и ушел домой, через часок решил подключиться к компу и опять результат нулевой, Timeviewer выключен. Пришел в офис, комп спит. Решил попробовать через HDMI подключиться, результат, такой же, комп засыпает и все и только перезагрузка. Видюху тестировал все ок, проц тестировал тоже все ок, температура в пределах нормы под нагрузкой, оперативу тоже проверял, ошибок не выявлено. Проверял Винду тоже пишет все ОК. Так же для полной картины, не могу подключиться к локальной сети, интернет есть, но не вижу компов в рабочей группе, хоть убейся, при это распределенный рендер короновский видит и меня и другие компы. Скрин из журнала Windows показывает какие-то ошибки Kernel-Power, Service control manager. Может быть кто сталкивался с таким, куда стоит копать? У меня уже остается последний вариант, это Винду сносить. Или материнку с видяхой сдавать в магазин, но этого не хотелось бы вообще.

Извинюсь, что текста много) Буду крайне признателен за помощь.

На сайте c 02.12.2011
Сообщений: 48
Europe
в энергопотреблении отключить сон для системы и для жестких дисков - должно помочь. если установлено тогда может блок питания не стягивает если комп не запускаеться вовремя - у меня так было. Ну и винду рекомендую чистую - оригинальный образ от майкрософт, а не сборки или версии для геймеров где половину функционала не работает.
На сайте c 04.09.2012
Сообщений: 169
Москва
Цитата BestD:
в энергопотреблении отключить сон для системы и для жестких дисков - должно помочь. если установлено тогда может блок питания не стягивает если комп не запускаеться вовремя

Сон на все отключен. Блок питания вроде мощный, должно с головой хватать.

На сайте c 02.12.2011
Сообщений: 48
Europe

у меня была похожая проблема, дело было в блоке питания, не стягивал питание для видеокарты - 1080ті кушает много. Сколько у вас блок питания ват? винда чистая или сборка?

на сайте майкрософт для 56 ошибки есть несколько ответов - ознакомтись, все не читал но походу винду надо сносить https://answers.microsoft.com/en-us/windows/forum/windows_10-other_settings-winpc/application-popup-event-id-56-crash/4ac0f46c-c1c3-4f31-9b67-bf6ad4d36490 

На сайте c 04.09.2012
Сообщений: 169
Москва
Цитата BestD:
у меня была похожая проблема, дело было в блоке питания, не стягивал питание для видеокарты - 1080ті кушает много. Сколько у вас блок питания ват? винда чистая или сборка?

Винда с официальная, блок питания Seasonic FOCUS PLUS Modular (80+Gold), видяха 1050 ti запитывается через материнку, на ней pin разъемов нет. Воткнул сейчас старую видеокарту 670, все работает, комп просыпается.

Раново я это написал. Комп уснул и с другой видеокартой. Причем все кулеры стали жужжать на полную

На сайте c 23.09.2009
Сообщений: 7369
Киев

Curipop, проверь на самой мамке режимы энергосбережения. В биосе, ай мин.

Ищи чет типа C1E Support,C6 Latency, C7 Latency и т.д. Это всё в disabled.

Смотри видео про свою мамку, например - https://www.youtube.com/watch?v=AbPaUCYqYVE  

В конце 3 минуты похожее мелькает, мне показалось.

На сайте c 06.06.2017
Сообщений: 334

1) наверное, из-за блока питания

2) https://windows10i.ru/instruktsii-i-sovety/bystryj-zapusk-windows-10.html  - здесь у вас что, включено или выключено?

а так, см.https://answers.microsoft.com/ru-ru/windows/forum/windows_10-performance/%D1%81%D0%BE%D0%B1%D1%8B%D1%82%D0%B8%D0%B5-41/c8689e7b-562a-4c33-99e4-2a77786eac33  

На сайте c 04.09.2012
Сообщений: 169
Москва
Цитата kokoasfalt:

1) наверное, из-за блока питания

2) https://windows10i.ru/instruktsii-i-sovety/bystryj-zapusk-windows-10.html   - здесь у вас что, включено или выключено?

а так, см.�https://answers.microsoft.com/ru-ru/windows/forum/windows_10-performance/%D1%81%D0%BE%D0%B1%D1%8B%D1%82%D0%B8%D0%B5-41/c8689e7b-562a-4c33-99e4-2a77786eac33  

Быстрый запуск я отключил. Походу все же Винда криво встала. Так как вот эти зависания, плюс сети не видит. 

Еще вот да, поставил старый бесперебойник. Может он не тянет? Бесперебойник на 400Вт расчитан, а блок питания на 850, даже не придал этому значения, никогда не пользовался.

На сайте c 24.10.2015
Сообщений: 112
Цитата Curipop:
Попробуйте сбросить в биосе все настройки на default, чтобы не было никаких разгонов вообще.
Seasonic FOCUS PLUS Modular (80+Gold) - 850W - для вашей системы с запасом хватает.
Система в офисе работает через ИБП? Если нет, то вполне возможен скачок напряжения или временное его отключение, у меня в такой ситуации система(тоже на базе x399) тоже ложиться "поспать".
Ещё можно попробовать последить  через AnyDesk, вместо Teamviewer.
Также задействуйте в слежке CPUID HWMonitor с сохранением лога.
Ещё БП у меня с вами почти одинаковый, там есть какой-то гибридный режим, переключается прям руками сзади на бп, возможно тут собака зарыта, но это не точно.
На сайте c 04.09.2012
Сообщений: 169
Москва
Цитата spaa:
Цитата Curipop:
Попробуйте сбросить в биосе все настройки на default, чтобы не было никаких разгонов вообще.
Seasonic FOCUS PLUS Modular (80+Gold) - 850W - для вашей системы с запасом хватает.
Система в офисе работает через ИБП? Если нет, то вполне возможен скачок напряжения или временное его отключение, у меня в такой ситуации система(тоже на базе x399) тоже ложиться "поспать".
Ещё можно попробовать последить  через AnyDesk, вместо Teamviewer.
Также задействуйте в слежке CPUID HWMonitor с сохранением лога.
Ещё БП у меня с вами почти одинаковый, там есть какой-то гибридный режим, переключается прям руками сзади на бп, возможно тут собака зарыта, но это не точно.

В БИОСЕ все дефолту, так как даже не успел разогнать ничего, комп только купил и сразу эти проблемы. Частых скачков электричества нет, офис новый. А вот ИБП поставил старый на 400 Вт, вот походу в нем и проблема. Да и криво вставшей Винде тоже

На сайте c 23.09.2009
Сообщений: 7369
Киев
Цитата Curipop:
В БИОСЕ все дефолту

Обычно там стоит включённое энергосбережение ,если по дефолту. Ты проверил то, что я написал? Читай мануал, ищи всё связанное с этим.

На сайте c 24.10.2015
Сообщений: 112
Цитата Curipop:
А вот ИБП поставил старый на 400 Вт, вот походу в нем и проблема. Да и криво вставшей Винде тоже

Исключите ИБП из цепочки, вдруг и правда он. И винда должна всегда стоять красиво и без проблем во время установки (и для работы - желательно не LTSB версия)

На сайте c 04.09.2012
Сообщений: 169
Москва

Цитата spaa:
Цитата Curipop:
А вот ИБП поставил старый на 400 Вт, вот походу в нем и проблема. Да и криво вставшей Винде тоже

Исключите ИБП из цепочки, вдруг и правда он. И винда должна всегда стоять красиво и без проблем во время установки (и для работы - желательно не LTSB версия)

ИБП убрал, результата не дало. Видна вроде самая обычная была.

Цитата DoCentttt:
Цитата Curipop:
В БИОСЕ все дефолту

Обычно там стоит включённое энергосбережение ,если по дефолту. Ты проверил то, что я написал? Читай мануал, ищи всё связанное с этим.

не нашел там такого пункта

На сайте c 23.09.2009
Сообщений: 7369
Киев

https://clip2net.com/s/3X4BP1g 

Скрин из видео, что я постил. Или биос уже не такой?

C1E support - это энергосбережение.

Intel C-state - это энергосбережение

Package C-state - это энергосбережение. И так дальше, возможно нижние пункты тоже энергосбережение.

Но я не уверен на все сто, почитай про эти пункты в книжке к материнке. И выруби всё, если это действительно оно. А то ты ещё долго будешь мучиться.

Ну или поклацай хотя бы - вон справа пишется что есть что...

Цитата Curipop:
не нашел

Ну, на на этом, значит, мои полномочия всё. Может, в твоей мамке всё не так. Но я почти уверен, что это (или похожее) должно быть.

На сайте c 04.09.2012
Сообщений: 169
Москва

Цитата DoCentttt:

https://clip2net.com/s/3X4BP1g  

Скрин из видео, что я постил. Или биос уже не такой?

C1E support - это энергосбережение.

Intel C-state - это энергосбережение

Package C-state - это энергосбережение. И так дальше, возможно нижние пункты тоже энергосбережение.

Но я не уверен на все сто, почитай про эти пункты в книжке к материнке. И выруби всё, если это действительно оно. А то ты ещё долго будешь мучиться.

Ну или поклацай хотя бы - вон справа пишется что есть что...

Цитата Curipop:
не нашел

Ну, на на этом, значит, мои полномочия всё. Может, в твоей мамке всё не так. Но я почти уверен, что это (или похожее) должно быть.

У меня в это меню нет таких пунктов даже. Все остальное пересмотрел, тоже ничего не нашел похожего.

После отключения ИБП, ошибка Kernel-Power исчезла, что уже радует.

На сайте c 06.08.2013
Сообщений: 1908
Москва

DoCentttt, то о чем ты говоришь снижает частоту и напряжение на проц если нет нагрузки, ко сну это отношение ни какое не имеет.

Цитата Curipop:
комп спит, на мышку и клаву реакции ноль

если на мышь и клаву не реагирует то это не сон.
На сайте c 23.01.2016
Сообщений: 909
Цитата irishman:
если на мышь и клаву не реагирует то это не сон.

только если им не запрещено выводить из сна

На сайте c 23.05.2011
Сообщений: 4827
Цитата Curipop:
Провел тесты, все ок, никаких ошибок. Огонь машинка. Потом заметил, что комп после перезагрузки не мог сам включиться, то есть куллера стартовали, материнка светилась, но экран был черным, один раз было что комп погас во время работы, то есть типа ушел в сон, но разбудить не возможно.

Была приблизительно такая фигня, ни стого ни с сего стал гаснуть, просто тухнет как в спящем, все горит и крутиттся, а из спячки не выходит, если отправить принудительно в спящий режим назад тоже  хрен, только резет. Перед этим были поставлены последние дрова на видяху нвидиа, с ихнего ссайта, какую не помню, и пришла обнова для десятки. Откатил на какие то дрова на видяху какие то прям совсем постарее и все прошло , потом обновил дрова через диспетчер задач, оно всосало какиет о но не самые последние.  Стех пор чел работает мир, дружба, приключений больше не было. Спец я в железках ни очинь, потому описал как мог. Вин10 если че.

На сайте c 04.09.2012
Сообщений: 169
Москва
Цитата larrs:
Цитата Curipop:
Провел тесты, все ок, никаких ошибок. Огонь машинка. Потом заметил, что комп после перезагрузки не мог сам включиться, то есть куллера стартовали, материнка светилась, но экран был черным, один раз было что комп погас во время работы, то есть типа ушел в сон, но разбудить не возможно.

Была приблизительно такая фигня, ни стого ни с сего стал гаснуть, просто тухнет как в спящем, все горит и крутиттся, а из спячки не выходит, если отправить принудительно в спящий режим назад тоже  хрен, только резет. Перед этим были поставлены последние дрова на видяху нвидиа, с ихнего ссайта, какую не помню, и пришла обнова для десятки. Откатил на какие то дрова на видяху какие то прям совсем постарее и все прошло , потом обновил дрова через диспетчер задач, оно всосало какиет о но не самые последние.  Стех пор чел работает мир, дружба, приключений больше не было. Спец я в железках ни очинь, потому описал как мог. Вин10 если че.

Пробовал две разные видюхи, результат одинаковый, на видюху стояли дрова которые шли с ней на диске. Только после выявления проблемы обновил на более новые.

На сайте c 23.05.2011
Сообщений: 4827
Цитата Curipop:
Пробовал две разные видюхи, результат одинаковый, на видюху стояли дрова которые шли с ней на диске. Только после выявления проблемы обновил на более новые.

да скорее всего просто совпадение по симптомам

Читают эту тему: