Ведомость отделки помещений с помощью "зоны"

Автор
Сообщение
Активность: 0
На сайте c 13.05.2015
Сообщений: 1

Здравствуйте! Столкнулась с проблемой и не могу понять, ее вообще можно решить или нет. 

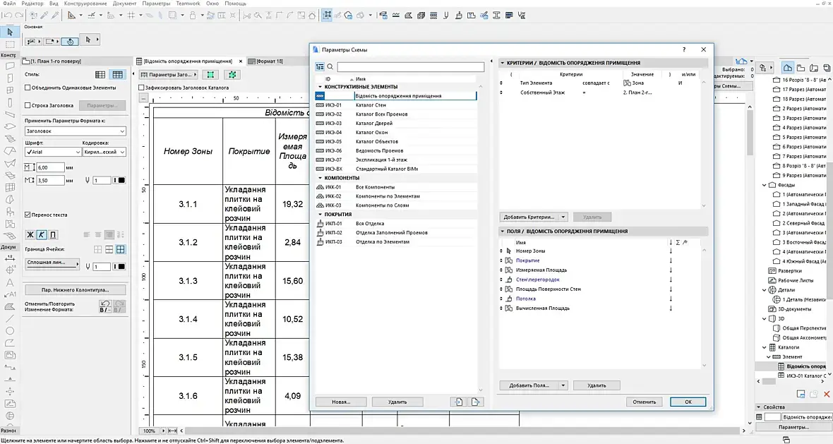
Нужно просчитать отделку помещений больницы. Она большая, помещений очень много. И, как вы знаете, есть у врачей в кабинетах рукомойники вокруг которых нужно уложить плитку. И как посчитать этот маленький кусочек плитки автоматически с помощью зоны? Есть там параметр "панели", но он посчитает ее по всему периметру помещения. Подскажите, если кто с таким сталкивался. Сейчас у меня настроено так  

P.S. С этим инструментом только начинаю разбираться, может это вообще по-другому делать?

Спасибо 

На сайте c 21.08.2013
Сообщений: 4008
Не резиновая

Напишу сюда. Столкнулся с проблемой в Archicad 22. Пытаюсь посчитать зоной отдельно площадь потолков, стен и полов, но из АС22 убрали библиотеку ГОСТ. Осталась только зона rus (раньше была "маркировка помещений"). В ней нет таких параметров как VOTS - площадь потолка и VOTW - площадь стен. Вопрос: как посчитать отдельно площади потолков и стен в АС22? И кто чем пользуется для подсчета материала в АС22?

UP

Читают эту тему: