Блендер

Автор
Сообщение
На сайте c 19.10.2017
Сообщений: 683
В далекой далекой Галактике

Еще один прикольный ролик

На сайте c 13.05.2014
Сообщений: 561

Вышел аддон mtree 3.0, полностью переписанный на плюсах. Генератор деревьев на нодах, правда на своих собственных нодах. Аддон добавляет свой собственный нодовый редактор.

https://github.com/MaximeHerpin/modular_tree/releases  

На сайте c 18.04.2020
Сообщений: 396
Цитата Amiminoru:
Вышел аддон mtree 3.0, полностью переписанный на плюсах. Генератор деревьев на нодах, правда на своих собственных нодах. Аддон добавляет свой собственный нодовый редактор.

Пользовался им год назад, еще старой версией

Новые веточки появились?

На сайте c 05.04.2016
Сообщений: 422
Нашел баг. Файл созданный в версии 3.XX, ломает интерфейс блендера 2.XX (верхняя часть UI).
На сайте c 25.02.2009
Сообщений: 2748
Липецк
Цитата telemix:
ломает интерфейс блендера 2.XX (верхняя часть UI).

в меню открытия есть load UI или что-то такое.  (снять галочку).

Upd

Про версию 3.0 в текстовом виде и на русском языке )

На сайте c 05.04.2016
Сообщений: 422
Цитата Kaiwas:
в меню открытия есть load UI или что-то такое.  (снять галочку).

Ясно, спасибо. Да это решает проблему с UI.

На сайте c 27.04.2016
Сообщений: 2234

Достойный виз как по мне. Уровень короны)

Вообще чел делает визы крутые на сайклс. Тот же профиль на артстейшн. Много красоты

На сайте c 25.02.2009
Сообщений: 2748
Липецк
чуткА моделей для интерьеров за 0+ денег
На сайте c 10.09.2012
Сообщений: 79
Киев
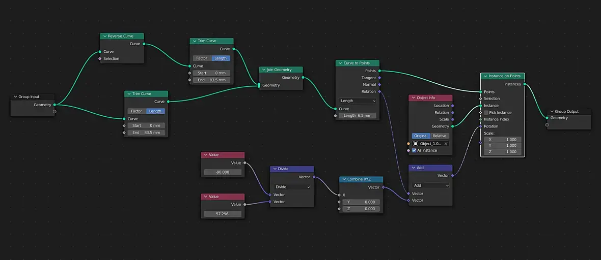
а что в новых геонодах можно вставлять в розовый инпут selection? есть какие то видео интересные с примерами?
На сайте c 27.04.2016
Сообщений: 2234

Приветствую. Подскажите способ объект пустить по курве но с инстанс? Т.е чтобы после того как применю array объекты были инстанс.

Нашел способ через перент к другому мешу, но что-то не очень ое мне.

На сайте c 13.05.2014
Сообщений: 561

Скетчфаб завезли свой плугин для блена 3.0.

Браузер с поиском по категориям и загрузкой модели прямо в сцену, с уже настроенными материалами.

Всего 700 000 бесплатных моделей.

Как временные китбаши (особенно вкупе с новым ассет браузером) на все случаи жизни, для обмаза "сырых" сцен и поиска работающих идей, очень даже.

Так же можно использовать свой логин и выгружать в сцену свои модели с акаунта, отредактировать и загружать обратно.

https://80.lv/articles/sketchfab-adds-support-for-blender-3-0/ 

На сайте c 19.10.2017
Сообщений: 683
В далекой далекой Галактике
На сайте c 18.04.2020
Сообщений: 396
Цитата Amiminoru:
Скетчфаб завезли свой плугин для блена 3.0.

Ух ты

На сайте c 19.10.2017
Сообщений: 683
В далекой далекой Галактике

LuxCore Caustics

Cycles Caustics

https://forums.luxcorerender.org/viewtopic.php?f=5& ;p=32828#p32828

На сайте c 18.04.2020
Сообщений: 396

У кого установлен аддон Photographer то  в настройках источников света настройки caustic light не будет

Каустика не ахти какая конечно но начало положено

На сайте c 15.08.2021
Сообщений: 895
Совершилось! Corona Renderer for Blender 3.0. 3дмакскапец скоро smiley-crazy.gif. Неофициальный конечно.
На сайте c 10.09.2012
Сообщений: 79
Киев
Цитата Zolty:

Приветствую. Подскажите способ объект пустить по курве но с инстанс? Т.е чтобы после того как применю array объекты были инстанс.

Нашел способ через перент к другому мешу, но что-то не очень ое мне.

Буквально на днях как раз делал такое новыми геонодами. Можно даже несколько массивов пустить по одной кривой с разными параметрами и потом все конвертнуть в инстансы

На сайте c 10.12.2009
Сообщений: 5675
Kalevan
Цитата CGCat:
Совершилось! Corona Renderer for Blender 3.0. 3дмакскапец скоро smiley-crazy.gif. Неофициальный конечно.

Да пофиг на неё, лучше б вирей человеческий прикрутили...
На сайте c 15.08.2021
Сообщений: 895
Цитата Revered:
Да пофиг на неё, лучше б вирей человеческий прикрутили...

а че с ним или он работает криво?

На сайте c 27.04.2016
Сообщений: 2234

Корона нафиг никому не нужна со своим рендером на цпу

Пару дней назад попробовал 7ю и это ужас.
Верно сказали, лучше бы врей на гпу прикрутили.

by4ik

Оу, спс 

Читают эту тему: