3d max vs blender. Год после Макса
Всем привет решил поделиться с вами опытом перехода с 3d max на Blender. Для чего? А чтобы рассказать какого оно тем, кому это интересно, так как про blender вещают со всех утюгов, и даже под моими тестовыми роликами в ответ на вопрос в какой программе делал? -ммм, а вот в blender сделал бы лучше))
Если коротко обо мне, то занимаюсь синиматиками, делаю инструкции по сборкам, вставки в научные ролики инфо графики и т д.
В общем в связи с событиями ухода из страны некоторых IT компаний (в один прекрасный момент я даже не смог установить купленную corona из-за блокировок) решил юзать blender в течении года. В общем год прошел и мнение сформировалось следующее:
Плюсы:
- Ну то что она бесплатная знают уже все, но для меня плюс в том, что Blender можно запустить на linux. (винду не купить, а значит легализоваться с ней не получится);
- Можно выделить интерфейс, но дело вкуса. Для меня это просто что-то новое, так как Max приелся;
- Простая анимация изменения геометрии. В Maxе не всегда это так легко срабатывает;
- Очень большей плюс - это наличие рендера в реальном времени. Прям приятно что-то делать, когда видишь конечный результат прям в видовом экране.
- Моделинг - ну тут если отдавать предпочтение стилизованности, то blender прям удобный, инженерные решения да и просто мебель проще в Maxе делать, а вообще кому как, для меня моделинг это 3-е степенная вещь. Кушать хочется. Модели продавать не умею, зато умею продавать синиматики и делиться с моделерами.
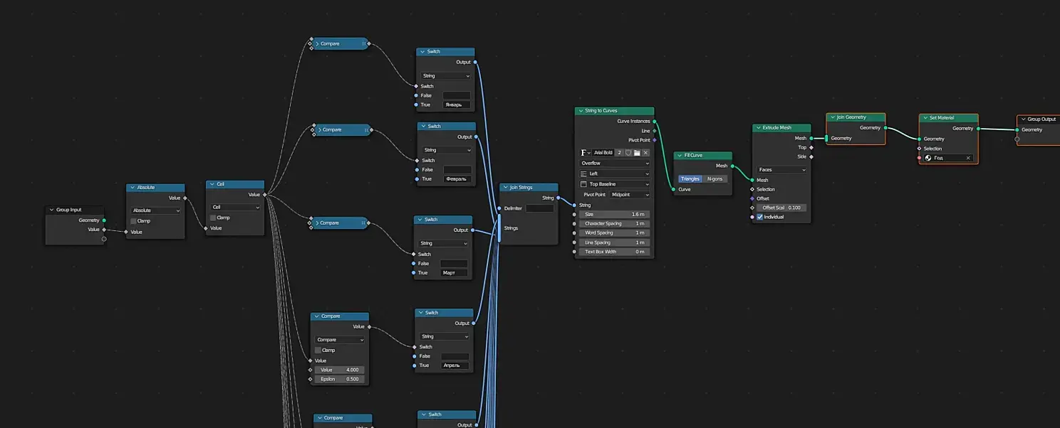
- Гео ноды. Ну это прям топовая вещь. Делал графики на заказ (аналогhttps://www.youtube.com/watch?v=W38d8ZU8uMM& ;ab_channel=Emaxilife). Работая в Maxе я бы за такое даже браться не стал. А тут как-то все просто получилось.
Минусы:
- Часто вылетает. В Maxе я прям давно такого не видел. Blender же постоянно вылетает, стоит загрузить несколько моделей и все. Было такое что сохранялся после каждого ключа анимации персонажа. В общем это жесть. Но если у вас всего пару моделей во вьюпорте, то прям сама стабильность.
- От версии к версии много багов. Например, делал синематик в версии 3.4. И в какой-то момент понял, что тупо не работает анимация автофокуса камеры… пришлось много чего переделывать откатываясь до версии 3.3 (да решение на форумах было, но оно уже было перед выходом 3.5 версии). Да и по мелочи багов очень много, даже в LTS версии
- "Всевозможная анимация всего чего возможно"… ну я не нашел того, что нельзя сделать в Maxе. А вот, например, порвать ткань в анимации уже проблематично (clothfx плагин максимум для версии 2.9). Да и физика в Max мне в разы больше нравится.
- Не поддерживает много полигонов. Делал как-то армию в Maxe на 800 тыс. солдат, было тяжело, но все работало. Попробуйте в Blender с помощью array создать хотя-бы 80 солдат
- Не понятный лимит на количество моделей в сцене. Вроде работаешь и все нормально, в какой-то момент закидываешь еще одну модель и все зависает… А прикол в том, что предыдущее сохранение тоже не загрузиться, так как лимит при загрузки программы меньше, чем лимит при работе. Пару проектов я так про@ал. Теперь сохраняюсь отдельными файлами.
- Для рендера комплексных сцен нужен прям топовый компьютер, и то не факт что вы это отрендерите. В режиме рендера Optix (поддержка рейтресинга) у меня постоянно не хватало 8 гб видеопамяти. Чуть сцена больше и вообще никак не рендерит ее (что такое оптимизация я знаю, но бывает моменты что даже текстура размером 12x12 не помогает). На форумах читал что проблемы нехватки видеопамяти даже у 4090. Напомню, в Maxe у меня такого не было, даже с учетом рендера передних, задних фонов одновременно.
В общем я прям не понимаю советчиков, которые на вопрос:
- какой софт изу..?
- Blender. Изучай Blender, это лучшее что есть в 3d.
Как итог моего мнения Blender не плохая программа для моделинга и инфо графики в видео в поддержку after effects. Но если говорить о глобальных сценах, то нужен другой софт.
Так же часто слышу, что многие студии не переходят на Blender, из-за конвейера в виде Максистов, Маясистов и прочих, которых сложно переучить. Открою вам тайну… На Blender не переходят потому что он не стабильный (Например, если бы в Максе пропал автофокус на камере, то через день поддержка бы мне предложила альтернативное решение или обновление с решеным багом (в случае подписки на программу конечно же)).
Blender не поддерживает масштабные сцены. Мало кто согласиться делать масштабный проект в не масштабной программе. А в какой-то момент вообще можно потерять наработанные шоты. Платные гиганты в принципе не допустят такого, а если это и случиться, то им придется все возмещать. Как думаете стала бы рисковать миллионами долларов крупная студия ради экономии пару тысяч баксов?
Да Blender развивается (по крайней мере так пишут уже лет 5), но сможет ли он развиться? Пока он бесплатный, думаю, что нет, потому что он ни за что не отвечает. Понесла компания убытки? Ну вы сами виноваты, что решили экономить. Выпустили кривое обновление? Ну в следующем релизе исправим. Может быть.
В общем прежде чем изучать blender, подумайте... Может стоит изучить что то, что не боится масштабов?


